Information relating to all three classifications the Events Records are held in the same structures, with their relevant components broken down in to separate elements and stored in Data Tables within the HighStone Database. Each Event Record is allocated a unique, and ascending, Reference Number - the Incident Ref No usually referred to as the IRN Number. This number allocation is automatic by HighStone, with each new entry being given the next available number in the series. The numbering is run across all Events Records, hence the Incidents, Customer Enquiry and Post Log entries are numbered under the same sequence.
The following Record Data is held by HighStone for each Incident Record:
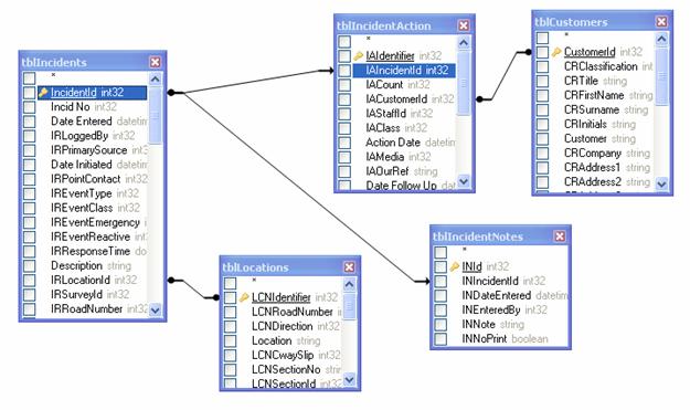
Event Record Details
All basic data values relating to the Incident, including IRN Number, Date Raised, Date Closed, Classifications etc. Each Incident raises one of these Records in the database.
Event Actions Record Details
HighStone maintains a list of Actions undertaken by Users in relation each Event Record. These Actions include the initial logging of the Event, if the Event is forwarded internally to another User for attention, any incoming / outgoing communication with a Customer or other party, details on the closing of the Event record. There may be many such Actions Records associated with each Event Record.
The Event Actions record is used to alert other Users of incoming enquiries / incidents that require their attention.
Location Record Details
Location information on the Event Record includes details of the Road Number, Carriageway Direction, Grid References etc, and is held in a separate data table within the HighStone database. There will be one such record for each Event record (for Incidents and Customer Enquiries, Post Log records do not raise this record). Note that where an Event Entry goes on to raise Works Orders for work on the network - these Works Orders are linked back to the same Location Record.
Customer Record Details
Details of the Customer or Enquirer are held by HighStone; in addition to Name, this includes Address, Contact Details and other Classifications. Each Customer entry is held as a single record in a further data table within the HighStone database. HighStone offers a search facility against Customer Records, and it is necessary to enter each Customer only once on the system.
For Incident Entries, the Customer entry will be linked to an internal person or Response Team in many cases
The Customer Record is actually linked to the Incident Action record - and not directly to the Incident Record. This allows an Incident to collate details of more than one Enquirer against a single Incident.
The Customer Record associated with the first Incident Action entry (usually an Action that records the initial logging of the Incident details) is known as the Prime Customer for the Incident.
Notes and Comments Records
HighStone offers an on-going log entry for general Notes and Comments against each Event. These details are stored in a further data table, and of course there may be many such entries associated with each Event Record.
HighStone's Event Table Structure
The following Data Structure Diagram is a simplified outline of the Data Tables as described above.

Event Entry Additional Details
In addition to the above definitions, entries associated with Events also hold key information in further Data tables. These entries are shown only for Records of this classification:
ISU Deployed Units - Records details of which Response Units have been dispatched to attend Network Incidents. The times logged in this panel are used to create KPI Reports on Performance Levels.
Traffic Management - Logs details of any Traffic Management applied to the Network during the Network Incident, such as Lane Closures, Diversions etc.